بسم الله الرحمن الرحيم
السلام عليكم ورحمة الله وبركاته
كيف حالكم يا عشاق الترجمة ؟
يا رب إنكم بخير وبصحه وعافيه
أعددتُ لكم درساً بسيطاً عن برنامج Aegisub.
وسيكونُ هذا الدرس الأول في هذا البرنامج
وهو كيفية سحب ملف الترجمة وكيفية الترجمة؟
الأدوات اللازمة
برنامج الإيجي سب
برنامج الوافي الذهبي
برنامج الوافي الذهبي
أولا: نفتح البرنامج بعد التحميل
ملاحظة: سيكون البرنامج موجودا في إبدأ
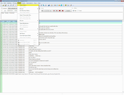
رابعا: نفتح الفيديو الذي نريد أن نترجمه ولكن يجب أن يكون بصيغة MKV
خامسا: بعد فتح الفيديو ستظهر لنا هذه الجمل ، نفعل بها ما يلي

سادسا: قبل أن أشرح لكم ماذا نفعل بالجمل، نذهب أولاً إلى Video
ونختار open video


سادسا: قبل أن أشرح لكم ماذا نفعل بالجمل، نذهب أولاً إلى Video
ونختار open video

سابعاً: بعد أن نضغط على open video
ستظهر لنا هذه النافذة ومنها نختار
نفس الفيديو الذي إخترناه سابقاً
(الذي نريد ترجمته)
ستظهر لنا هذه النافذة ومنها نختار
نفس الفيديو الذي إخترناه سابقاً
(الذي نريد ترجمته)





1 التعليقات:
هههههه هذا شرحي أيام زمان أنا سويته
يمكنك كتابة الرد بدون تسجيل فقط اختر بدون اسم بالأسفل
تعبيراتتعبيرات